-
Adobe 挑战 OpenAI,安卓 / iOS 版 AI生图工具 Firefly 蓄势待发
4 月 25 日消息,CNBC 昨日(4 月 24 日)发布博文,报道称 Adobe 公司为更有力挑战 OpenAI,计划推出移动版 AI图像生成工具 Firefly。 在伦敦 MAX 创意大会上,Adobe 公司宣布 Firefly 移动版将“很快”登陆 iOS 和安卓平台,但未公布具体日期。 在接受 CNBC 采访时,Adobe Firefly 副总裁 Alexandru Costin 表示,…- 1.1k
-
把照片变成漫画怎么弄?用AI工具(腾讯元宝)快速将图片转换风格为动漫、像素等风格
昨天用腾讯元宝尝试去除水印:图片水印怎么去掉?用AI工具(腾讯元宝)去除图片水印教程。 同时,发现腾讯元宝AI图片编辑还有风格转换功能。 今天继续用腾讯元宝的将实拍照片转换为动漫、像素等风格,看看效果如何? 解决方案 通过AI生图工具风格转换功能生成动漫、像素风格图片。 AI工具 腾讯元宝 下面,一起学习如何用腾讯元宝快速将图片转换为动漫、像素等风格? ▌如何用腾讯元宝转换图片风格? 进入腾讯元宝…- 10.7k
-
一键生成我的证件照特效,用AI生成不同年龄段的证件照
今天翻开电脑文件夹资料的时候,看到了比较老的证件照,想用AI尝试生成不同年龄段的证件照,看效果如何? 想到就做,立即行动起来。 解决方案 通过AI生图工具输入文生图提示词生成得到证件照图片。 提示词 主体是纯蓝背景证件照,一个10岁中国女孩的正面视图,非常漂亮,精致的五官,丰富的细节,黑色短发,穿着一件白色衬衫 [这里要上传一张面部清晰的人物图片],选择【参考人物长相】 。 PS:黄色阴影部分文字…- 12.1k
-
不限次数的 AI生图工具!还能批量生成连续故事图!onestory.art保姆级使用教程
onestory.art 旨在以前沿的AIGC技术引领创作者步入一个丰富多彩、逻辑缜密且创意爆棚的新天地。 这,是一场影像叙事的全新革命! OneStory,这一融合了前沿人工智能技术与艺术灵感的平台,不仅重新定义了视觉叙事的边界,更为内容创作者们开启了一扇通往无限创意可能的大门。 以下内容将引领您逐步探索其奥秘,解锁高效而富有表现力的分镜创作之旅。 一、开启创意之旅:登录与剧本导入 首先,踏入O…- 95.8k
-
OneStory:不限次数的AI生图工具,影视从业者的AI故事生成助手
OneStory的团队由一批深耕行业多年的影视从业者、艺术家和专业的AI算法研发人员构成。我们相信每个灵感都有其独特的声音,每个故事都值得被精彩呈现,也因此,我们深知每个创意的价值与其所面临的挑战,致力于通过先进的AI技术,让复杂的创作过程变得简单而直观。 OneStory不仅仅是一款简单易用的多模态AI内容生成工具,而是一扇通向无限创意世界的大门。五分钟将文字创意转化为专业分镜脚本以及影视级连续…- 53.5k
-
可图KOLORS:快手推出的免费AI图像生成平台
可图(Kolors)大模型是快手公司自主研发的一款ai图像生成工具,是快手推出的免费AI图像生成平台,基于快手自研的文生图大模型“可图大模型”,参数规模达十亿级,支持文生图和图生图功能两大功能并提供了20多种AI图像玩法,Kolors可用于AI创作图像以及AI形象定制。该AI生图工具拥有强大的文本理解、丰富的细节刻画和多样的风格转化能力,依托自研中文CLIP模型和大模型,实现了对中文概念的深入理解…- 18.6k
-
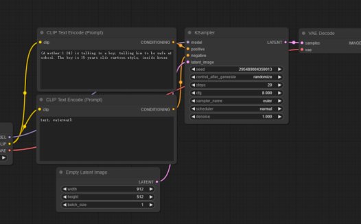
强大的AI生图工具ComfyUI,ComfyUI介绍详细部署教程和使用
一、什么是 ComfyUI? ComfyUI 是一个模块化的 stable diffusion 图形界面。 这样的描述可能会让很多人感到疑惑,究竟什么是模块化呢? 举一个简单的例子。就好比电脑的组装,其中有主板、CPU、内存和硬盘等部件。每个部件都可以根据用户的需求选择不同性能的型号,然后组装成一个完整的电脑主机。这种模块化设计使得用户能够根据自身需求进行定制,而且在日后需要升级时,也可以方便地更…- 35.5k
❯
搜索
扫码打开当前页
返回顶部
幸运之星即将降临……
点击领取今天的签到奖励!
恭喜!您今天获得了{{mission.data.mission.credit}}积分
我的优惠
-
¥優惠使用時效:无法使用使用時效:
之前
使用時效:预期有效优惠编号:×
没有优惠可用!






