今天给大家推荐的Lora是:Toowindy Flux-动漫国服1.0Turbo

lora下载地址:https://www.liblib.art/modelinfo/384899bdd78a409ea0fc36fcbfd96f6a

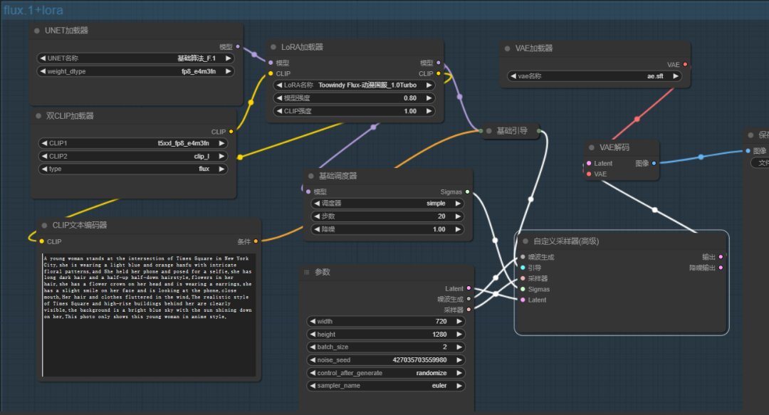
(comfyui工作流预览)
1)画风提示
该lora大部分是动漫风格,少数情况会出现偏写实风或者写实风,可以通过提示词Anime style(动漫风)或者Realistic style(写实风格)来控制角色或场景,比如:打破次元壁,指定角色为动漫风即可。
(2)若全身图出现脸崩和手崩,可通过细化和画风提示词来优化,还有抽卡
正向提示词增加:Very detailed details, detailed face ,detail hands,
触发词:不需要;
lora:0.8;
采样方法:Eule ;
迭代步数:20-50;
CFG:3.5-5.5
推荐分辨率:512*768,680*1024, 768*1152,… 没有限制,一般大分辨率配合高步数
提示词Prompt可参考文中的图片,也可以按Flux特点自由发挥。

A young woman stands at the intersection of Times Square in New York City,she is wearing a light blue and orange hanfu with intricate floral patterns,and She held her phone and posed for a selfie,she has long dark hair and a half-up half-down hairstyle,flowers in her hair,she has a flower crown on her head and is wearing a earrings,she has a slight smile on her face and is looking at the phone,close mouth,Her hair and clothes fluttered in the wind,The realistic style of Times Square and high-rise buildings behind her are clearly visible,the background is a bright blue sky with the sun shining down on her,This photo only shows this young woman in anime style,

this is medium shot photo,a young woman wearing a hanfu,the dress is white with blue and pink floral patterns and has a high neckline and long sleeves,she is sitting at a wooden table,the woman has long dark hair styled in a half-up,half-down hairstyle with a flower crown on her head,she had a calm expression on her face and looked down,and holding a chinese calligraphy brush in his right hand,She is painting on a traditional Chinese ink painting,there is a teacup on the table next to her,The background is a wooden frame with vases and small jars placed on it,There is a window next to the wooden frame,and several vases with pink flowers are placed on the windowsill. Trees and the blue sky can be vaguely seen outside the window,

this is a full Shot photo,a fullbody young woman wearing a cheongsam,Cheongsam is a short skirt style with a high slit and light blue color with a floral pattern in shades of orange,she has brown long hair styled with a blue flower in her hair,a blue black ribbon tied around her waist,she is wearing a pair of earrings,she smiling and looking to the camera,close mouth,She was wearing white high heels,She sat on a white chair in front of a restaurant,surrounded by many flowers and potted plants,as well as a parasol and dining table. There was a lace sign in front of the restaurant with the words “OPENNING” written inside,and leaves were dripping with water. It was a morning after rain,and there was still water accumulation on the ground,blue sky with the sun shining down on her,the flowers are scattered around her,creating a romantic and dreamy atmosphere,

this is full shot photo with from bottom,A couple wearing Hanfu stood embracing each other,The woman is wearing a long,flowing pink and blue off shoulder hanfu with intricate patterns and designs,she has dark hair styled with flowers in her hair and wearing earrings. She rested her head on the man’s shoulder and placed her hand on his chest.,
The man wearing a long white and dark blue pattern hanfu with intricate patterns and designs,he has long black hair styled in a traditional chinese hairstyle.His Hanfu has a layer of **** of metal armor on its upper body,he is holding a glowing sword. The design of the armor is intricate and intricate,featuring sharp golden patterns,
They all smiling faintly and looking at the camera,Their facial details are clearly visible,The background is filled with sparks and embers,suggesting a scene of intense battle or conflict,darkness,Castle,city wall,sky,huge fullmoon,fog,highest detail face and hands,good face and hands,

this is full shot photo with,First,the realistic style and very low angle overhead shot are used to show the scene of the towering Oriental Pearl TV Tower Tower,high-rise buildings,night sky and full moon. Then,a double exposure effect is used to show a young ladyis wearing a classic Iron Man mecha with complex mechanical structures and clear textures in a anime style,She has long black hair and a hairstyle that is half up and half down,with flowers on her hair and earrings. She holds the Iron Man helmet in her arms,with a slight smile on her face and looking aside,her hair flutters in the wind,Only the young woman and rabbit in anime style,

A young woman is wearing Mera’s costume from the movie ‘Aquaman’ which features complex patterns and clear textures,he has long black hair and a hairstyle that is half up and half down,She wearing flower crown and earrings. She is smiling faintly and looking at the camera,
She is swimming upwards,and She holding the Trident of Poseidon in one hand,surrounded by many small fish and bubbles,with a sea turtle behind her. The deep sea water is invisible,and the sunlight shines into the sea in the upper right corner of the photo,
This photo shows complex details,bright colors,and high saturation.,
Only the young moman in anime style,

this is a cowboy shot photo taken from a low angle,a young woman in a off shoulder hanfu,She is standing inside a traditional Chinese tower,with red lanterns hanging from the roof,the woman has long dark hair that is flowing in the wind and is wearing a red and gold dress with intricate patterns and designs,she was wearing a flower crown on her head and a gold bracelet on her hand,she is smiling and looking back to the side,The background is blurry,Focusing on her face,the setting sun stands on her face,appearing particularly vivid,Roofs and trees can be seen outside,with many leaves falling in the air,

A tangible energy emitting blue light rotates around a young woman with medium close-up shot,She is focused on looking down below and carefully measuring the shimmering powder on a delicate silver scale.She was wearing a dark blue and white hanfu with complex golden patterns and motifs on it,she has long brown hair and a half-up half-down hairstyle,flowers in her hair,she has a flower crown on her head and is wearing a necklace,earrings and bracelet.,
A medieval alchemist’s laboratory bathed in the warm glow of a setting sun streaming through a high,arched window. Dust motes dance in the golden light,illuminating a cluttered workspace overflowing with the tools of transformation. Wrought-iron stands hold bubbling glass alembics and retorts,their colorful contents reflecting the dying embers in a massive stone furnace. Along weathered wooden shelves,hundreds of glass vials gleam with an ethereal light,each filled with a potion of unknown potency: shimmering elixirs,swirling nebulae of color,and viscous liquids the shade of twilight. Parchment scrolls,filled with cryptic symbols and swirling script,lie scattered amongst curious artifacts – a petrified dragon claw,a vial of shimmering moonstone dust,and a gnarled root radiating an otherworldly green. In the foreground,a weathered leather-bound tome lies open,its pages filled with intricate diagrams and alchemical symbols. The air hums with anticipation.,This photo is anime flat style,

this is photo with medium closeup shot and Low Angle Shot ,a young woman with long brown hair and a flower crown on her head,she is wearing a red off shoulder dress with white ******* and orange earrings,she is holding a big white dog in her arms, and setting on the Grassland, she looking at the camera ,the background is featuring a green Grassland with flowers,the blue sky with the sun shining down on her the overall mood of the image is cheerful and playful,

好啦,今天的分享就到这里。