首先来说一下,图生图就是以一张图为基础生成另一张图,那么它的目的是什么呢?
我们以上次讲的 Kontext 功能为例
ComfyUI使用指南,手把手教你用Flux Kontext写提示词生成图片

Kontext可以通过一句话去除一张图片上的水印、提取图片上的元素、对局部进行精确修改、转变图片的风格、改变图片中人物的角度等。
当然,Kontext 是一个功能非常强大的模型,它的功能在以前的文章中我们有过详细的介绍,今天我们就不再赘述了。
我们正常的图生图工作流如果想实现这些功能需要大模型、lora、提示词等进行配合才能实现。
今天我们来讲解一下 ComfyUI 基础的图生图工作流可以实现哪些功能。
图生图的作用
简单来说,图生图的功能可以归纳为:转变风格、高清修复、局部重绘、参考生图
首先我们先大概介绍一下这几种功能的实现案例,然后再详细介绍具体使用方法。
一、图生图功能介绍:
1、转变风格
打开 comfyUI模板中的图像到图像工作流

上传一张图片,然后选择一个二次元风格的大模型,提示词的描述尽量要和原图一致,这样生成的二次元风格的图片就和原图非常相似的。

关于如何得到和贴近原图的提示词,文章后面会讲到。
2、高清修复
高清修复其实本质上也是一种图生图,下面就是一种比较简单的通过模型对图片进行放大的工作流。

如果还想了解更多关于图片放大工作流的使用方法,可以看一看下面的文章:
图片无损放大变清晰,ComfyUI图片高清放大工作流分享教程
4种方法,ComfyUI最强图片高清放大工作流,无损放大,细节补全 ,轻松将图片完美修复至4K8K壁纸级别!
3、局部重绘
这次我们打开模板里面的第5个工作流

加载一个白鹅图片,我们在鹅的脑袋上面画一个遮罩,给一个关键词“the glod crown”,这样就能在遮罩处生成一个金色的皇冠。

4、风格转绘
风格转绘类似于我们上次在 Kontext 中讲到的工作流,例如我们有一只特殊风格的猫咪图片,我们想不想要这只猫,但我们想要生成一个和这幅风格一样的女战士的图片。

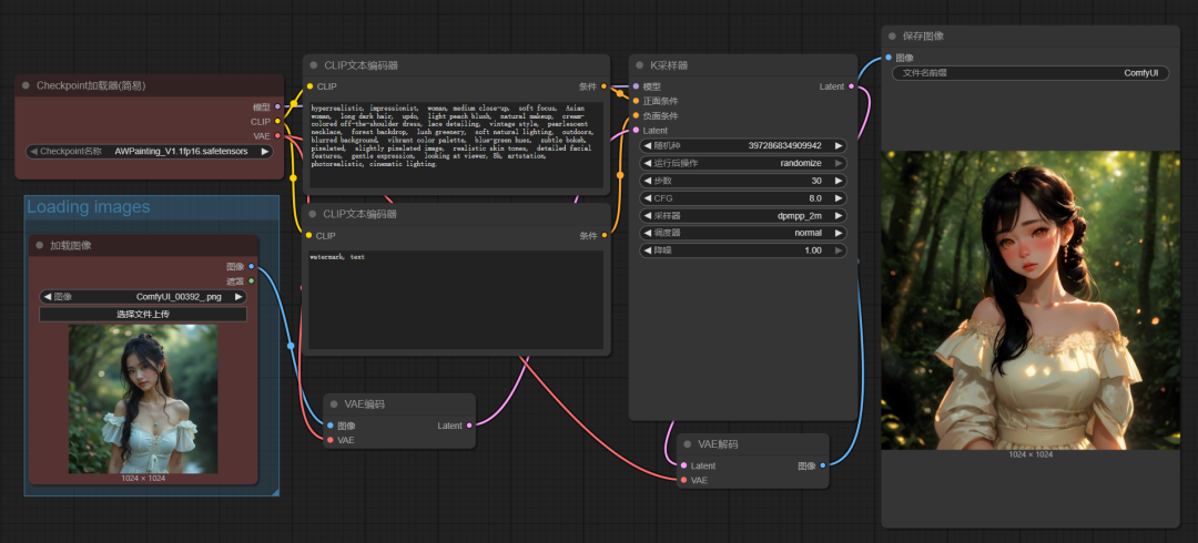
二、图生图工作流讲解
回到刚刚的官方默认图生图工作流
1、尺寸控制
默认的工作流中没有对图片尺寸的控制,生成的图片尺寸取决于原图的图像尺寸。如果我们想控制图片的尺寸,或者上传的原图尺寸过大,会非常影响生图时间。

我们可以在加载图像和VAE编码之间增加一个“按宽高比缩放_V2”节点。
例如宽高比我们设为原始,最长边尺寸为1024,那么右边生成的最长边就是1024。

2、降噪
K采样器里的其他参数和文生视频差不多,比较重要的就是这个降噪参数。
这里的降噪值可以理解为相似度。
降噪数值越大,生成的图片和参考图的相似度越低,如果数值为1,那么它生成的图片将基本不受参考图片的影响。

通过下面不同降噪数值和原图的对比,可以方便大家对降噪值的理解。
随着降噪数值的增加,生成的图片越来越不像参考图片。

5、提示词反推
要想得到和原图比较贴近的提示词,需要用到反推功能。
方法1:通过网站反推
我们可以通过下面的网页进行图片反推。
https://fluxaiimagegenerator.com/zh/image-to-prompt
只要上传原图,就能够免费帮你对原图进行反推,然后你复制这些提示词就可以了。

方法2:用反推模型反推
如果是1.5模型:用WD14进行反推,反推出来的是单个关键词。

Flux模型:用JOY2/JOY BETAI等 反推出来的是自然语言

那么图生图有什么用呢?
除了前面提到过的 Kontext 的高级功能外,我们还有很多其他高级模型可以实现非常惊艳的功能,但 comfyUI基本的图生图功能确实作用不大。
不过如果你开启了图像提示词反推,然后调整降噪数值,再配合不同风格的大模型和lora,可以生成和原图很像但又有很多不同之处的相似图片。
之前很火的动漫解说视频,很多人看到别人比较火的视频后,就是用这个方法直接拿别人的视频进行反推得到的 。
三、工作流节点缺失补全
我们从网上下载的工作流经常会出现节点缺失的情况,下面这些红色框就是缺失的节点。

这时候我们打开管理器,点击“安装缺失的节点”

当节点出来后,不要直接点击“安装”,要先点击这个节点,跳转到这个节点的 github 页面上(需要打开科学上网)。

因为如果我们直接从管理器中安装,会有安装失败的可能,那么我们如果同时打开了这个节占的 github 页面,即使管理器安装失败了,我们也可以通过 git 或者直接下载的方式安装这个插件。

关于插件的安装方法,可以看一看这篇文章:
AI绘画ComfyUI入门教程,ComfyUI工作流自定义节点的安装