又有好玩的了! Qwen推出了一个新的图像生成和编辑模型。
我简单概括一下这个模型特征,就是“又轻又快又好又准”。
翻译一下就是,对电脑配置要求低了,出图极快,效果又很好,可控性强,尺度不受限制(重要的放后面)。
本文就不做过多介绍了。说再多都不如玩起来。
下面手把手教大家安装配置,要一键包的直接拉到最后!
1. 软件下载升级
要把这个东西跑起来,其实很简单。ComfyOrg 第一时间做了支持。

所以我们只要下载 ComfyUI 最新版,或者是升级一下本地版,就直接可以使用了,都不需要安装第三方节点。
我本地已经有ComfyUI_windows_portable了,所以选择了升级方案。
升级很简单。只要点击update文件夹里面升级脚本。

这里有三个脚本,直接点击 update_comfyui.bat。然后就会自动拉取最新代码,自动更新 Python 依赖。(需外网访问能力)
如果是要全新安装,可以参考我之前的文章,有非常详细的介绍。
2. 启动软件
升级完成之后,就可以点击 run_nvidia_gpu.bat启动软件了。

启动之后,会自动调用浏览器,并打开主界面。
3. 加载工作流
打开主界面之后,会加载一个默认的工作流,或者加载你上一次使用过的工作流。而我们需要 Z-Image 的专属工作流。
工作流已经内置了,只需要打开模板,点击 Z-Image-Turbo 即可。

当前,这个模板排在第一位,很容易找到。
4. 下载模型
打开工作流之后,会立马弹出一个缺少模型的提示。莫慌!

官方工作流有一个好处,就是提供了模型下载地址。只要点击蓝色的下载按钮,下载模型即可。下面模型的间隙,我们直接往下看。
模型下载完成之后,按照下图的提示进行放置。

这次只涉及三个核心模型。只要把这些模型放到models下面的对应目录即可。
切换新前端(可选)。

打开工作流之后,顶部应该会有一个提示。提示你 ComfyUI 前端界面升级了。你可以“试试看”。启用之后,界面会更加现代化一些。
5. 工作流简介
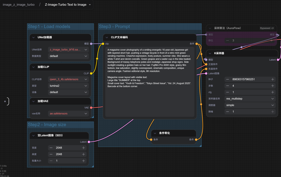
这次的工作流看起来非常简单,就两个节点。

核心节点叫 Z-Image-Turbo Text to Image。另一个是常规的图片预览和保存节点。
其实,这个工作流是使用了子图,看起来才这么简洁。
点击核心节点的右上角小图标,可以查看完整的工作流。

这个工作流就稍微复杂了一点点。其实也很简单。
Step 1:加载模型
Step 2:设置图像大小
Step 3:提示词
然后就是把这些内容全部送给了 K 采样器,最后生成图片,并显示出来。
由于本地还没有模型,所以有红色警报。
当我们把模型下载完,并放到相应位置之后。
点击左上角 图标 -> 编辑 -> 刷新节点定义。

刷新之后红色警报就消失了。
6. 运行生成
上面的事情干完,万事俱备。只要点击一下,右上角的运行按钮。
然后坐等出图:

我测试电脑为 RTX 5060 Ti 16GB。这个例子大概跑了 1 分钟左右。
首先 16 GB 确实能正常运行,但是消耗时间和预期有很大的差距。
而且图片中的小字部分出现了乱码。
经过简单的测试之后发现,速度问题主要是和参数设置有关,而乱码问题,有一定的随机性,调整比例之后似乎正常了很多。
从图中可以看到,这个工作流默认竟然使用了 2048×2048 的尺寸,这个尺寸明显很大。
我调整成 1024×1024 之后,速度瞬间就提升了很多,6~7 秒一张图,这个速度相当可以了。
另外,我按常规杂志的尺寸做了比例调整,好像就没有出现乱码了。
优化后的设置如下:

我试了下面这三个尺寸:
✔ 1200 × 1600 px(更高清的竖图)
✔ 1280 × 1700 px(杂志封面更宽松)
✔ 1500 × 2000 px(适合高质量印刷生成)
结果都挺好。
大图如下:

非常成功,没有明显的问题。
另外我也尝试了 FP8 模型。

显存占用基本在 8~9 GB 之间,最后一哆嗦,图片就生成完成了。因为我的显存是 16 GB,所以它会尽可能占用显存,从这个情况来看,8 GB 显存在加点内存应该是可以运行的。8 GB 的朋友,试一下,做个反馈。
另外还有 GGUF 模型也已经有了,应该可以进一步降低显存消耗,所以网上有人说 6 GB 也能跑。这个具体情况,得看网友们总结了。我没有低于 16 GB 的显卡了,没法测试。
今天我们的主要目标是先用上,然后,我们再来研究用好!

下载链接:https://pan.baidu.com/s/1KJXt10VO06WUCTTbgoaxLA?pwd=tony
提取码: tony
解压密码:tonyhub
相关地址:
https://tongyi-mai.github.io/Z-Image-blog/
https://www.modelscope.cn/aigc/imageGeneration
https://huggingface.co/T5B/Z-Image-Turbo-FP8/tree/main
https://huggingface.co/spaces/Tongyi-MAI/Z-Image-Turbo