-
Step by step guide to deploy comfyUI locally and use AI drawing tools on your own computer
I want to deploy ComfyUI locally, theoretically, without a graphics card, the CPU can also run ComfyUI. But run to run, purely with the CPU to run AI speed is very, very, very slow, so if you want to use the CPU to run ComfyUI, that is, the figure can be turned on, there is no arbitrary practical significance. Regarding the graphics card requirements, the configuration for running ComfyUI is a bit lower than that of stableDiffusion, and you can run it with a minimum 3G graphics card. If you want to run comfyUI smoothly, you need at least 8G graphics card. If you still want...- 10.2k
-
How to choose an AI drawing tool (i.e. Dream, Corinne, Midjourney, etc.)? A comparison guide to the top five AI image generation platforms
Investing time to learn AI tools, the most afraid of choosing the wrong direction. In the face of Midjourney v7, GPT-4o, Gemini 2.0 Flash, Dream AI 3.0, and Keling AI 2.0, how to avoid stepping on pits and spend your money (or time) on the blade of the knife? This article analyzes the unique advantages, potential shortcomings and core application scenarios of the five mainstream tools, to help you clear the fog and pinpoint the "magic wand" that can truly ignite your creative inspiration, bid farewell to ineffective attempts, so that AI can really be used for you. Midjourney http...- 11.3k
-
How to download Instant Dream AI watermark-free HD pictures for free? Tips about how to use Instant AI
Instant Dream AI, a powerful AI drawing tool, has become the right hand of many creators. But when it comes to downloading the generated images, are you really doing it right? Today I want to share a tip about Instant AI with you: how to download ultra high definition images without watermarks. Many friends may already know the regular download method, but are you sure you are using the best program? There is a gap between the common method and the "secret method", which may directly affect the quality and effect of the pictures you use later. Officially Recommended Conventional Downloading Procedure According to the official guidelines of Dream AI, to download the images...- 9.7k
-
The hottest AI drawing tools at home and abroad, 12 text to generate images AI tool depth review
AI-generated images are ubiquitous and have greatly improved the efficiency of content creation. I believe you are as curious as I am about various AI drawing tools, which one is more worth a try? Today, I'll bring you an in-depth review of the 12 hottest text-generated image AI tools on the market to help you accurately find the one that suits you best! We specialize in evaluating text-to-picture AI tools this time, picking 12 of the hottest software on the market and testing their actual performance in different work scenarios. The main tests are three categories: People photos: skin color/expression texture accuracy Product photos: reflections/...- 15.5k
-
Commonly used AI tools are organized, looking for good use of AI tools to see this one enough
Play AI these two years, the market domestic and foreign AI models and tools, can be used basically used all over. Previously, we have also organized a good AI tool recommendation. But until now, and even today, the most asked question is still: which AI did this with? Which AI does XX well? It is no exaggeration to say that, if you want to find a good AI tool, it is enough to read this one. AI tools are divided into ten categories, namely: large models, painting, video, digital people, music, sound cloning, lip-synching, search, programming, 3D modeling. The first seven categories combine the process of making AI videos and the process of making A...- 6.4k
-
AI Drawing] Stabel Diffusion Tutorial, SD Drawing Basics Examples
In the past few days, there are several AI exchange group students private letter I said that I want to understand the SD drawing (SD is the software Stabel Diffusion short, which is a very powerful AI drawing tool), because I will rarely talk about SD drawing before, and after reading other people's related SD drawing information, open the SD interface surprisingly found that I do not know how to start, and I do not know the parameters have what and how to set them. So, today's article will be an example to give SD drawing novice SD basics, some of the introduction of the SD interface it. As SD runs on the local computer, for electric...- 19.3k
-
6 Free AI Image Generation Tools to Use, Online Generation Free Experience
What is AI image generation tool? AI image generation tool, also known as AI drawing tool, is a tool that uses artificial intelligence technology to create drawings.AI image generation is generally based on deep learning and neural network technology, after learning and analyzing a large amount of image data, computer programs and algorithms simulate the process of human drawing, so as to generate high-quality image works. The drawing process of AI image generation tool is generally started by the user to provide prompt words/instructions (Prompt), the prompt words can be a complete descriptive statement or a combination of some descriptors, the structure of the prompt words and...- 29.8k
-
Popular AI painting tools recommended, one-click generation of painting
What is AI Painter? Based on artificial intelligence technology, AI Painter learns a large amount of image data and analyzes it with in-depth algorithms to generate new and beautiful works of art.AI Painter is able to generate images that meet the requirements based on cues and combinations of cues provided by the user.AI can mimic a variety of human-created art styles, with unlimited creativity, allowing even non-artist enthusiasts to create amazing works of art, greatly empowering artistic creation. AI can mimic all kinds of artistic styles created by human beings, with unlimited creativity, enabling even enthusiasts without art foundation to create amazing works of art, greatly empowering art creation. Why should I use AI painting tools? AI painting tools are still controversial at this stage...- 11.1k
-
ImageFX: Google's Image Generation AI Tool, Free and Easy to Use
ImageFX is an AI image generation tool developed by Google, it is easy to use and very fast to start, it is better at generating real style, artistic photographic images than other AI mapping tools, and it is also perfect for generating other styles of images to be used in flyers, website images, product creative images, posters, banners, etc. However, ImageFX does not support Chinese commands, you can use a translator to input based on Chinese commands. However, ImageFX does not support Chinese commands, you can use a translator to input Chinese commands. You can use a translator to input based on Chinese commands. And it is not possible to connect directly to the Internet in China, so you need to connect to a scientific Internet tool to use it. ImageF Features Suggestions for prompt word replacement: You can li...- 23.5k
-
When Black Goku meets AI painting, AI painting field shares FLUX1-hyper-realistic Black Goku loar model
In the past two days, it can be said that "Black Myth: Wukong" is really hot. When everyone is enthusiastically talking about Black Wukong, the field of AI painting is not far behind. Combining the recently popular AI painting tool Flux, various masters immediately trained a loar version of Flux. Today we will experience the loar model of Flux version launched by the master "AIGAME Xiongxiong": FLUX1-Super realistic Black Wukong model download address (the network disk address at the end of the article can also be obtained) LiblibAI: https://www.liblib.art/m…- 21.7k
-
Most of the images generated by AI painting have extra limbs and hands, which are very strange. After playing with the FLUX model, hands are no longer a problem.
Hands have always been a problem when using the AI painting tool Stable Diffusion. Unnatural or incorrect situations often occur when AI draws hands. Specifically, they are manifested in the following aspects. Missing or extra fingers: Sometimes, the hands of the characters in the AI-generated images may be missing some fingers, or there may be extra fingers. Distorted hands: The shape of the hand may look strange, such as the fingers are bent unnaturally, or the whole hand is twisted into an impossible shape. Wrong hand position: The hand may be placed in an inappropriate position on the character's body, such as the arm is crossed through the body...- 83.3k
-
Sketch2Lineart: Sketch to Line Art, an AI tool that converts hand-drawn sketches into exquisite line drawings
Sketch2Lineart is an AI drawing tool that can transform simple, sloppy sketches into smooth, high-precision line drawings. It also supports extracting high-precision line drawings from color illustrations and photos. This tool is particularly suitable for artists and designers who want to quickly convert sketches into line drawings. Sketch2Lineart features Sketch to line drawing conversion: It can automatically convert hand-drawn sketches into clear line drawings, suitable for various art and design projects. Automatically generate descriptions: You can automatically generate descriptions of sketches and generate line drawings based on the descriptions. This makes…- 53.8k
-
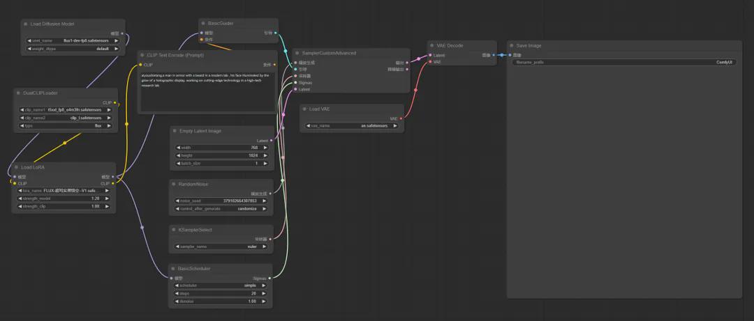
What is the advantage of the free and open source AI painting tool ComfyUI? What are the advantages of comfyui?
Introduction Since its launch, comfyUI has quickly become popular as a potential stock, and more and more friends have started to use comfyUI. You may be scared by the dense "lines" of comfyUI at first, but in fact comfyUI is not that complicated and has many benefits. This article will take you to quickly understand the advantages of comfyUI and try to explain why it is so popular. The core advantage of comfyUI: high efficiency The most obvious advantage of comfyUI is high efficiency. The reason is that the so-called "workflow" is to put a...- 12.7k
-
Free AI painting tool, introducing the tutorial of using SenseTime Miaohua
Introduction "SenseTime Miaohua" is an AI-based image generation platform that uses SenseTime's self-developed deep learning technology and the powerful computing power of the supercomputing center to bring users an unprecedented creative experience. With just a simple prompt word, high-quality, high-resolution artworks can be generated in seconds. Features Self-developed AIGC model with over 1 billion parameters: supports a variety of styles, from two-dimensional to realistic styles, to meet the needs of different users. Specific reasoning optimization service: greatly improves the speed of image generation and shortens the creation time to 2 seconds. LoRA model training: users can upload images to train customized models...- 18.3k
-
Beautyai: A face swapping and AI face swapping image generation web service, users can easily experience the fun of different faces
Beautyai is a high-quality face swap and AI face swap image generation web service that anyone can use. Beautyai Features High-quality face swap: Through Beautyai, users can swap their facial features with those of others in high quality to generate realistic face swap effects. AI face swap image generation: Using advanced artificial intelligence technology, Beautyai can generate high-quality face swap images, allowing users to experience the fun of different faces. Product Features: 1. High quality: Beautyai provides face swap and AI face swap image generation, which can generate high-quality face swap images, allowing users to experience the fun of different faces.- 18k
-
Dream Diary: AI illustration image generation tool, domestically developed large model AI painting tool
Dream Diary (formerly known as Dream Stealer) is an AI painting tool jointly developed by West Lake Xinchen and West Lake University. It uses multimodal model training and image generation technology to generate two-dimensional avatars, picture designs and other works. This tool is widely used in painting, animation games, operations planning and e-commerce, helping users realize their creative dreams. Dream Diary function AI painting AI painting is the core function of Dream Diary. Users can choose different models and styles on the website or mini program, enter text descriptions or upload pictures to generate an AI painting. At present, Dream Diary provides…- 12.8k
-
Yunjie AI: A free AI drawing tool that you can use at a glance, an AI creation platform that integrates AI creation tools and work sharing communities
Yunjie AI is an innovative free online AI painting platform that integrates AI creation tools and work sharing community. The platform provides one-stop text-generated images, image-generated images, conditional images and model training services, allowing users to quickly and easily create high-quality AI paintings and enjoy the fun of communicating and interacting with other creators. Yunjie AI function fast creation: users can generate high-quality AI paintings through simple text descriptions or keywords in just a few seconds. The platform provides a rich description vocabulary and AI help writing function, as well as about a hundred drawing style templates, such as Pokémon, Gothic, neon punk...- 24.4k
-
Use AI painting tools to generate ancient characters for free, and Tongyi Qianwen generates photos of characters from the classic novel "Dream of Red Mansions"
When I was a student, I read "Dream of Red Mansions". The characters in the novel have always existed in my mind, but they are rather vague. After studying AI for a while, I decided to visualize the characters in the classic novels to see what they look like in the eyes of AI? How about the finished film drawn by AI? The AI tool used this time: Alibaba's Tongyi Qianwen. https://www.1ai.net/6763.html Let's take a look at the effect first: Now, let's learn how to use Tongyi to generate photos of classic novel characters! How to use Tongyi to generate photos of classic novel characters? Before generating photos of novel characters, first confirm it...- 42.2k
-
Free AI painting and image generation tools, you can create masterpieces with zero foundation
Among the current AI painting tools, there are three mainstream AI painting tools: Midjourney, Stable Diffusion and Dell.A. Among them, Midjourney requires scientific Internet access and the fee is not cheap. Stable Diffusion has high requirements for computer configuration, and deployment and installation are also more troublesome, and cloud deployment is not cheap. Dell.A can currently be used on ChatGPT, but it requires scientific Internet access. So is there an AI painting tool that can be directly accessed by domestic networks without deployment and installation...- 4.6k
-
What are the image generation tools? Check out the top ten AI painting tools in 2024
With the continuous advancement of AI technology, artificial intelligence image generation tools have become one of the most popular software. These tools have reshaped the traditional image creation process with their unique algorithms and powerful functions, providing creators with unlimited possibilities, allowing everyone to realize the most complex creativity in the simplest way. This article will take you to an in-depth understanding of the 10 best AI image generation tools currently on the market, which not only improve creative efficiency, but also inspire unlimited creative potential. However, using these tools requires an overseas network environment! 1. GPT-4o GPT-4o is O…- 5.9k
-
How is AI painting of ancient poems made? Methods and steps to use AI painting to illustrate ancient poems
With AI painting tools, it becomes very easy to illustrate ancient poems, but this requires certain skills and techniques. Methods and steps for using AI to illustrate ancient poems: Step 1: Use AI to generate pictures from ancient poems, and then modify the text as AI painting prompts. Step 2: Use AI tools to paint, and adjust the prompts according to the generated paintings until you get a satisfactory work. 1. For some works, you can use AI to remove debris, or modify it with PS until you are satisfied with the painting. 2. For some works, you can use AI to generate missing content in the picture and merge it into a new picture. 1. Let AI rewrite ancient poems...- 30.3k
-
Picso: A Text-to-Image AI Art Generator App and Online Platform
Picso.ai is an online photo editing tool based on artificial intelligence technology that can be used to quickly edit and beautify photos. The tool can automatically identify people, scenes and objects in photos, and provide different filters, stickers and effects according to different themes and scenes to help users quickly create professional-level photos and design works. There are many practical small functions that can be used online, and artistic-level paintings can be generated through text descriptions or pictures. Users only need to enter keywords to use portraits, landscapes, sketches, graffiti, Internet space and other super styles. Even if you are a novice, you can easily…- 6.9k
-
Fooocus local deployment and usage tutorial, an AI painting tool suitable for everyone
Currently, the most well-known tools for AI image generation are Midjourney and Stable Diffusion, but their advantages and disadvantages are quite distinct. Midjourney is expensive at $30 a month, while Stable Diffusion requires more configuration and is more complicated to operate. Today we share an open source project that works very well and greatly reduces the threshold for AI image generation. It is: Fooocus What is Fooocus Fooocus is an image generation software based on Gradio, which rethinks…- 42.3k
-
Unbounded AI: Domestic AI painting tool
Boundless AI is a community and platform focusing on AIGC AI picture generation launched by Boundless Prints. It combines the intelligent technology developed by Boundless Plate with the big model of Chinese aesthetic painting (national style, national trend, national comics), and combines with blockchain technology to register and protect the copyright of AI works. Boundless AI is characterized by outstanding features and a wide range of application scenarios. One of the features of Boundless AI is its collection of descriptor search, AI square, AI gallery and AI creation, providing one-stop AI search, creation, communication and sharing services. With Descriptor Search and AI Gallery, users can more easily retrieve and filter A...- 39.3k
❯
Search
Scan to open current page
Top
Checking in, please wait
Click for today's check-in bonus!
You have earned {{mission.data.mission.credit}} points today!
My Coupons
-
¥CouponsLimitation of useExpired and UnavailableLimitation of use
before
Limitation of usePermanently validCoupon ID:×Available for the following products: Available for the following products categories: Unrestricted use:Available for all products and product types
No coupons available!
Unverify
Daily tasks completed:





![AI Drawing] Stabel Diffusion Tutorial, SD Drawing Basics Examples](https://www.1ai.net/wp-content/uploads/2024/10/9a4a0417j00sluavc002td000tw00wlp.jpg)
















